孕妇须知:
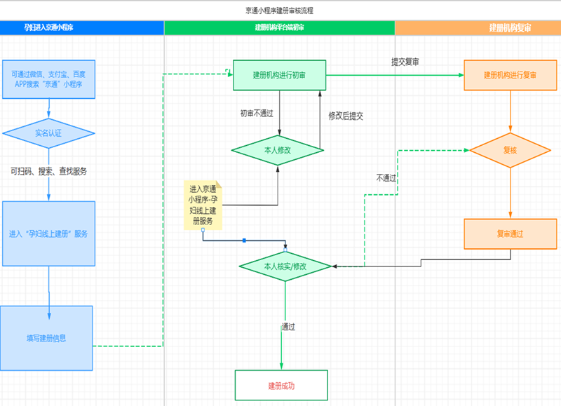
1.户籍在学校集体户及地大一居委会的居民、学生育龄妇女怀孕后,孕妇从末次月经第一天算起怀孕满6周,需尽快建立母子健康手册,请扫以下二维码进入京通小程序,按照京通小程序线上建册操作流程进行建册。建册时请务必加微信号13031155138联系工作人员审核。如特殊情况需线下办理,请携带夫妻双方身份证及户口本原件到校医院公共卫生部106室(学生食堂对面)建立《北京市母子健康手册》。
2.办理母子健康手册及审核时间:每周一至五,节假日、寒暑假、外出开会除外。
上午:8:30--11:00 下午:14:30--17:00
3.咨询电话13031155138/82335040


母子健康手册建立后须知:
1.母子健康手册建立后7日内尽快到产检医院建档。
2.在您孕13周内、16-20周、21-24周、28-36周、37-40周,我们将通过电话或微信进行追访,以便我们及时了解孕妇孕期动态及高危因素,请您注意接听电话、及时回复微信。
3.如产后在我段休养或月子中心休养,请在出院后及时告知我们,以便安排时间对产妇和新生儿进行入户访视或视频访视、哺乳期保健指导及孩子接种疫苗等事宜。
4.建册时已确定在外段休养,请出院后及时联系休养地所属社区卫生服务中心的保健科,由他们负责对产妇、新生儿进行访视及哺乳期保健指导。
5.为了母亲和孩子的健康,请您一定接受产后访视。
中国地质大学(北京)校医院公卫部